Schematic Tab (View Menu) (Platform Designer)
You open this tab in Platform Designer by clicking .
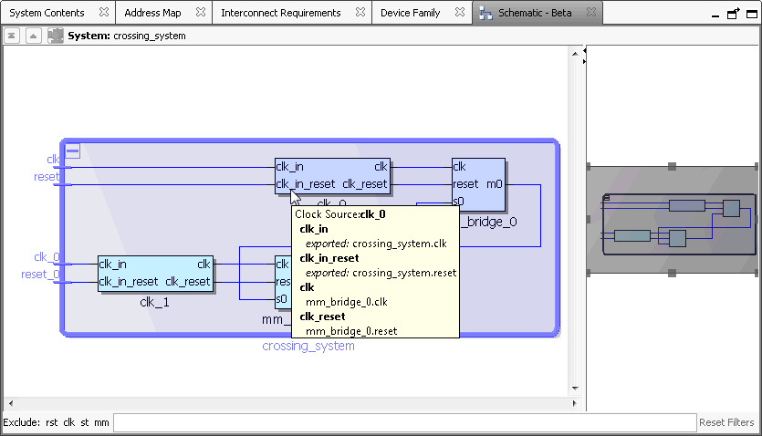
Displays a schematic representation of your Platform Designer system. Tab controls allow you to zoom into a component or connection, or to obtain tooltip details for your selection. You can use the image handles in the right panel to resize the schematic image.
