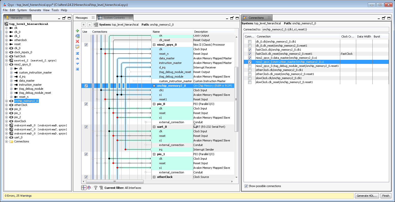
Connections Tab (View Menu) (Platform Designer)
You open this tab in Platform Designer by clicking .
The Connections tab allows you to view a list connections in your Platform Designer system. In the Connections tab, you can connect or un-connect a module in your system, and then view the results in the System Contents tab.
