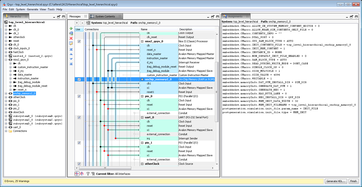
Assignments Tab (View Menu) (Qsys Pro) You open this tab in Qsys Pro by clicking View > Assignments. Allows you to view assignments for the selected module.