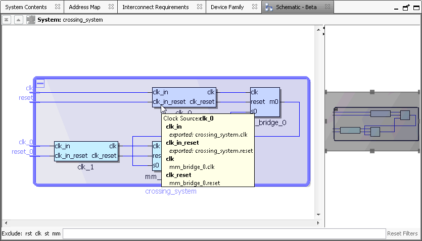
Schematic Tab (View Menu) (Qsys Pro)

You open this tab in Qsys Pro by clicking View > Schematic.

Displays a schematic representation of your Qsys Pro system. Tab controls allow you to zoom into a component or connection, or to obtain tooltip details for your selection. You can use the image handles in the right panel to resize the schematic image.