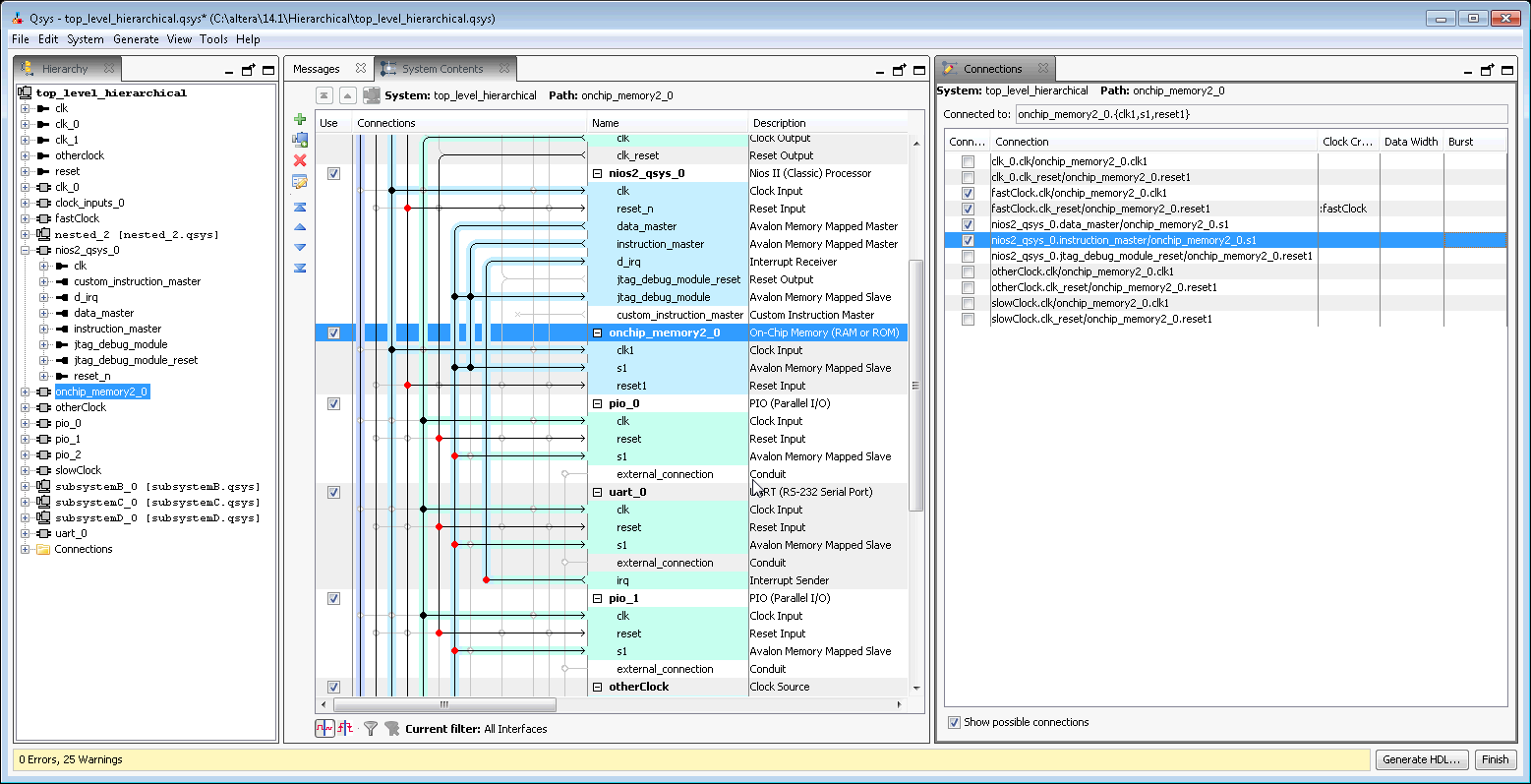
Connections Tab (View Menu) (Qsys Pro)

You open this tab in Qsys Pro by clicking View > Connections.

The Connections tab allows you to view a list connections in your Qsys Pro system. In the Connections tab, you can connect or un-connect a module in your system, and then view the results in the System Contents tab.