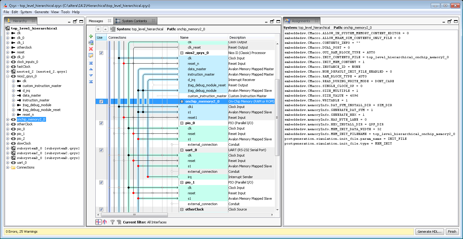
Assignments Tab (View Menu) (Qsys Pro)

You open this tab in Qsys Pro by clicking View > Assignments.

Allows you to view assignments for the selected module.